GENERAL INFORMATION



The keyless operation system (KOS) is a system that integrates the door entry function, engine starting function, keyless entry function and the immobilizer system.

The KOS has the following features:



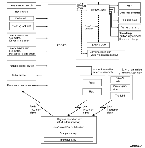
CONSTRUCTION DIAGRAM








Main components and functions
Parts name
Functional description
KOS-ECU
Controls KOS by using the following inputs/outputs and communications.

  • Input from the unlock sensor and lock switch on each door, input from the push switch on the IG knob
  • Communications with ETACS-ECU, Engine-ECU and combination meter via CAN
  • Wire communication with the steering lock unit
  • Wireless communication with the keyless operation key via the receiver antenna module and interior/exterior transmitter antennas
  • Output to the outer buzzer
Steering lock (incorporates push switch and steering lock unit)
The steering lock has two unlocking mechanisms; a mechanical mechanism that uses an emergency key and an electrical mechanism. In the electrical unlocking mechanism, the steering lock communicates with KOS-ECU via wire, and when requested by KOS-ECU, the steering lock unlocks for two seconds.
Keyless operation key (incorporates emergency key)

  • The keyless operation key receives signals sent from each interior/exterior transmitter antenna, certifies the keyless operation key ID code, calculates the key ID, and sends the reply data signal to KOS-ECU via the receiver antenna module. The lock button, unlock button, and trunk lid button operations of keyless operation key transmit signals to KOS-ECU via the receiver antenna module.
  • If two or more keyless operation keys registered in KOS-ECU respond at the same time, their signals would interfere. To avoid this interference, each signal from KOS-ECU is given the priority* data, and the keyless operation keys respond in accordance with this priority.

Lock switch
Driver’s door
Locks all the doors when a driver carrying the keyless operation key presses the lock switch on the front door outside handle.
Front passenger’s door
Unlock sensor
Driver’s door
The unlock sensors incorporated in the driver’s front door outside handles unlock driver’s the door when a driver carrying the keyless operation key pulls the driver’s door outside handle.
Front passenger’s door
The unlock sensors incorporated in the passenger’s front door outside handles unlock all the doors when a driver carrying the keyless operation key pulls the front door outside handle.
Trunk lid opener switch
By pressing the trunk lid opener switch on the trunk lid while he/she is carrying the keyless operation key, the trunk lid is unlocked.
Exterior transmitter antenna assembly
Driver’s side
Converts the data output from KOS-ECU via wire into a signal, and sends it to the keyless operation key. (For the transmission area, refer to Operation Manual - Door Entry Function .)
Front passenger’s side
Interior transmitter antenna assembly
Front
Converts the data output from KOS-ECU via wire into a signal, and sends it to the keyless operation key. (For the transmission area, refer to Operation Manual - Engine Start Function .)
Rear
Antenna & buzzer assembly
Exterior transmitter antenna assembly (trunk lid)
Converts the data output from KOS-ECU via wire into a signal, and sends it to the keyless operation key. (For the transmission area, refer to Operation Manual - Door Entry Function .)
Outer buzzer
The outer buzzer sounds when:

  • The doors are locked or unlocked by the door entry function.
  • The lock switch on the keyless operation switch is pressed when the IG knob is in the "LOCK" (OFF) position and the push switch is in other than the "ON" position.
  • The lock switch is pressed on the keyless operation key from inside the car.
  • The lock switch on the keyless operation key is pressed when the door is ajar.
Receiver antenna module
Receives the operation signals from the lock/unlock/trunk lid switches on the keyless operation key and then converts them into data and sends them to KOS-ECU.
Combination meter (Multi information display)
Communicates with KOS-ECU via CAN. Receives the warning request or warning information from KOS-ECU, flashes the warning indicator.
ETACS-ECU
Communicates with KOS-ECU via CAN. Receives the door lock/unlock request from KOS-ECU, outputs the lock/unlock signal, and flashes the turn signal lamp to inform the driver that the doors are locked/unlocked.
Engine-ECU
Communicates with KOS-ECU via CAN. Permits/inhibits the engine starting and controls the engine operation. Send atmospheric pressure data.
note *: When registering the keyless operation keys, KOS-ECU numbers each key (1 to 4) in the order they are registered (initial priority). This priority is renewed each time the doors are locked/unlocked and the IG knob is pressed. For example, when only keys 1 and 3 have responded to the signal sent from KOS-ECU, the new priority of the keys would be 1-3-2-4. When keys 3 and 4 have responded, then the priority of the keys becomes 3-4-1-2.

System configuration